Sociale theorie van een duurzame samenlerende maatschappij

De sociale theorie van de duurzame, samenlerende maatschappij die hier wordt uitgewerkt is gebaseerd op systeemtheoretische uitgangspunten. De sociale theorie is niet bedoeld als een blauwdruk waarmee een maatschappij kan worden gemaakt. Het is maar de vraag of een maakbare maatschappij bestaat. De sociale theorie toont de samenhang der dingen en biedt als zodanig een raamwerk waarmee kritische vragen kunnen worden gesteld. Het biedt ook handvatten om in gezamenlijkheid te zoeken naar breed gedragen verbeteringen. In de sociale theorie vallen inzichten over hoe een maatschappij werkt en processen die kunnen leiden tot transformaties samen. Het is geen kritische theorie waarin bijvoorbeeld wordt opgekomen voor de kwetsbaren, hoewel de sociale theorie wel kan worden gebruikt voor kritische, emancipatorische doeleinden omdat het inzichten geeft voor het stellen van ethische vragen.

Society.
Het begrip duurzaamheid kan op vele manieren worden uitgelegd, bijvoorbeeld in de vorm van energieneutraliteit, welzijn, ecologische diversiteit en continuïteit en welvarendheid. Deze interpretaties kunnen in een democratisch proces worden vormgegeven. In de sociale theorie wordt met duurzaamheid bedoeld dat de keuzes die zijn gemaakt en worden geïmplementeerd ook voor komende generaties zijn verzekerd. De keuzes zijn verankerd in de sociale en culturele identiteit van een maatschappij. Een duurzame maatschappij kan tegen een stootje. Activiteiten die worden ontplooid moeten continue aandacht geven aan de sociale en culturele identiteit anders ligt het gevaar van erosie van een maatschappij op de loer. Het systeemtheoretisch concept dat deze vorm van zelf-reproductie samenvat is: structurally open, organizationally closed. Interacterende systemen hebben bepaalde functies, met vastliggende specifieke taken en rollen. Hoewel systemen geneigd zijn tot behoud van functie door zelf-reproductie, voor hun bestaan zijn systemen afhankelijk van de buitenwereld. Door druk van buitenaf, zoals globalisering en migratie, zal een maatschappij veranderen. De sociale theorie faciliteert het veranderingsproces te duiden en vorm te geven.
Think global, act local.
Een maatschappij wordt gemaakt door de inwoners, maar ook door overheidsinstanties en bedrijfsleven (lokaal en mondiaal). In dit samenspel moet in gezamenlijkheid worden gezocht naar wenselijke transformaties. Samen zoeken naar wenselijke transformaties kan worden gezien als een samenlerende maatschappij. Dit vereist inzicht in de samenhang der dingen, d.w.z. inzicht in de werking van het systeem, om recht te doen aan individuele en collectieve belangen. De centrale vraag is dan: doen we gezamenlijk de goede dingen? Het antwoord op deze vraag geeft in grote mate inzicht in de wenselijke sociale en culturele identiteit van een maatschappij. Het bepalen van de uitgangspunten om deze vraag te beantwoorden zal in een breed gevoerde dialoog moeten plaatsvinden.
Visualisatie van de sociale theorie van de duurzame, samenlerende maatschappij (pdf).

Disclaimer: deze pagina is in opbouw. De sociale theorie is veelomvattend en de juiste vorm van presentatie, inclusief infographics, is een zoektocht.

Fundament

De sociale theorie van de duurzame, samenlerende maatschappij is gefundeerd op de Expertise Management ontologie (EMont). Deze ontologie is gebaseerd op systeemtheoretische gronden met als uitgangspunt het verbeteren van een problematische situatie waarin mensen met verschillende wereldbeelden acteren. EMont doet geen uitspraken over sociale systemen (bijvoorbeeld, de maatschappij of een lokale gemeenschap), maar kan wel gebruikt worden om sociale systemen in kaart te brengen.

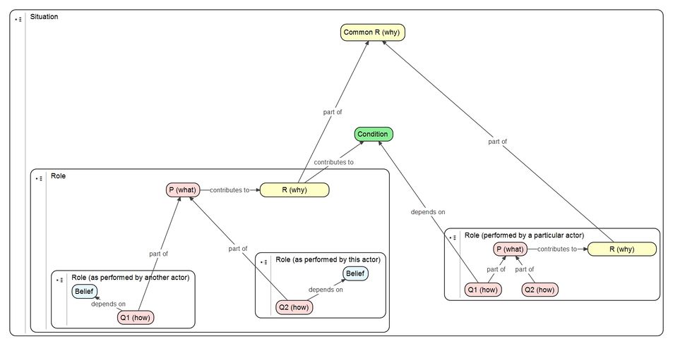
Het uitgangspunt van EMont is dat mensen handelen op basis van patronen die in de loop der tijd zijn ingesleten door ervaringen in interacties met de omgeving. In de onderstaande conceptmap zijn de belangrijkste ontologische uitgangspunten verbeeld. De essentie is PQR in context. De PQR (respectievelijk: wat (P), hoe (Q) en waarom/doel (R)) formule wordt gebruikt in de Soft Systems Methodology (SSM) om met enkele zinnen het wereldbeeld van een actor in een bepaalde situatie te kenschetsen.

Een situatie bestaat uit een aantal samenwerkende rollen die kunnen worden ingevuld door specifieke actoren. Vaak zijn er meerdere wijzen (Q's) om een bepaalde handeling (P) met een bepaalde doelstelling (R) te realiseren. Meerdere Q's leiden tot meerdere handelingsperspectieven. Welk handelingsperspectief er wordt gekozen is afhankelijk van overtuigingen en randvoorwaarden, samengevat in het ontologisch element Belief, maar ook hoe een rol wordt gefaciliteerd wordt door een andere rol. Facilitatie wordt uitgedrukt met het ontologisch element Condition. Een conditie kan worden opgevat als een indicator: de mate waarin gefaciliteerd wordt met een bepaald middel. Een middel kan van vele gedaanten hebben, bijvoorbeeld iets fysieks, maar ook informatie. De mate van facilitatie (uitgedrukt met een conditie) bepaalt of een handelingsperspectief mogelijk is en indien dat het geval is de mate waarmee een handeling adequaat kan worden uitgevoerd wat zijn uitwerking heeft in hoe goed een doel wordt bereikt. De mate waarin een doel wordt bereikt wordt uitgedrukt in één of meerdere condities. En hiermee is de cirkel rond.

In een situatie met samenwerkende actoren (geabstraheerd in rollen) wordt gestreefd naar het zo goed mogelijk wederzijds faciliteren zodanig dat zowel individuele doelen als gemeenschappelijke doelen zo goed mogelijk worden gehaald. Het streven naar het optimale voor één actor, de andere actoren en het gemeenschappelijke is vaak niet vanzelfsprekend als gevolg van tegenstrijdige belangen. In de sociale theorie zijn sturingsmechanismen in de vorm van feedback-lussen aanwezig waarmee een maatschappij zichzelf kan reproduceren door steeds de juiste keuzen te maken. Cruciaal hierbij is de interpretatie van wat is juist. Het antwoord op die vraag is onderdeel van de sociale theorie.

Collaborating roles

Uitgangspunten

De uitgangspunten staan beschreven in twee conceptmaps gebaseerd op EMont:

  • Grondwerk - beschrijft een theorie van intentioneel handelen van een mens in interactie met andere mensen en zijn of haar fysieke omgeving;
  • Duurzame samenleving - beschrijft de theorie van de duurzame, samenlerende maatschappij.

Beide theorieën zijn opgesteld in de vorm van conceptmaps d.w.z. modellen. Ze moeten worden opgevat als logische modellen in de zin dat essentiële concepten en hun onderlinge relaties worden benoemd op een abstracte manier. Er worden geen uitspraken gedaan over hoe de concepten daadwerkelijk worden gerealiseerd in een maatschappij. In de termen van de PQR formule wordt het wat beschreven, maar niet het hoe en bij wie het hoe is belegd.

De sociale theorie (uitgedrukt in de twee modellen) kan worden opgevat als een raamwerk. Een raamwerk dat helpt bij het duiden van maatschappelijke vraagstukken. Het biedt de mogelijkheid voor het stellen van de vragen op diverse niveaus:

  1. Sociale-culturele identiteit: wie zijn we, wat willen we, wat doen we (als lokale maatschappij/samenleving)?
  2. Validatie: doen we gezamenlijk de goede dingen?
  3. Verificatie: doe we de dingen goed?

De systeembenadering Critical Systems Heuristics (CSH) biedt hiervoor een raamwerk (zie ook de meer fundamentelere beschrijving van CSH).

In de sociale theorie komen proces en procesresultaten samen. In het proces is veel ruimte voor reflectie waarin gezamenlijk aan de hand van de bovenstaande vragen wordt geëvalueerd. (Merk op dat in de praktijk zelden wordt gereflecteerd.) Hier vindt ook samenleren plaats: lessen trekken uit opgedane ervaringen.

Redeneerlijn

  • Agency (BDI model, uitgebreid met emoties, mentale conditie en reflectie): kunnen handelen in bepaalde situaties. Sterk gekoppeld aan reflecteren (leren) en bewustwording van rol in een groter geheel.
  • Facilitatie, individu moet of kan worden geholpen om op een acceptabel niveau van leven te kunnen acteren. Bijvoorbeeld, facilitatie kan plaatsvinden in de vorm van onderwijs ter ontwikkeling van een individu, of in de vorm van zorg om de limiterende gevolgen van bepaalde handicaps te verminderen.
  • Verbondenheid is een kernbegrip. Een individu moet verbonden zijn met anderen individuen om te faciliteren of te worden gefaciliteerd. Verbondenheid heeft een wederkerig karakter.
  • In gezamenlijkheid wordt gewerkt aan maatschappelijke uitdagingen: samen de goede dingen doen. Maar wat zijn de goede dingen? Deze vraag is sterk gerelateerd aan de sociale en culturele identiteit van een samenleving: wie zijn we, wat willen we en wat doen we?
  • Deze identiteitsvragen kunnen alleen worden beantwoord door de dialoog met elkaar te voeren. Dit is een groepsleerproces (samenlerende maatschappij) en tegelijkertijd ook een individueel leerproces om als individu in gezamenlijkheid de goede dingen te doen.
  • Het duurzame karakter van een samenleving zit in de sociale en culturele identiteit van een maatschappij. Deze bepalen de gedeelde waarden en normen en de kenmerkende verhalen van een samenleving. Dit is noodzakelijk om een zelf-repoducerende maatschaappij te realiseren: structureel open, organisationeel gesloten. In deze zin kan een maatschappij het wegvallen van sleutelfiguren opvangen omdat waarden en normen en verhalen zijn gedeeld waarmee we in staat worden gesteld adequate vervangers te vinden.

Agency

Een maatschappij bestaat uit individuen die enerzijds gedreven worden door hun eigen drijfveren en doelstellingen en anderzijds door doelstellingen van de maatschappij in het algemeen in relatie tot hun eigen doelstellingen. De grondslag voor menselijk handelen gegeven hun situatie wordt beschreven in een agency model. Dit model is losjes gebaseerd op het Belief-Desire-Intention (BDI) model uitgebreid met mentale condities en emoties gebaseerd op The Indivisible Self: An Evidence-Based Model of Wellness.

BDI model

Het BDI model wordt veel toegepast als software architectuur voor intelligente software agents en in cognitieve psychologie. De BDI elementen zijn als volgt gedefinieerd:

  • Beliefs: Beliefs represent the informational state of the agent, in other words its beliefs about the world (including itself and other agents). Beliefs can also include inference rules, allowing forward chaining to lead to new beliefs. Using the term belief rather than knowledge recognizes that what an agent believes may not necessarily be true (and in fact may change in the future).
    • Beliefset: Beliefs are stored in database (sometimes called a belief base or a belief set), although that is an implementation decision.
  • Desires: Desires represent the motivational state of the agent. They represent objectives or situations that the agent would like to accomplish or bring about. Examples of desires might be: find the best price, go to the party or become rich.
    • Goals: A goal is a desire that has been adopted for active pursuit by the agent. Usage of the term goals adds the further restriction that the set of active desires must be consistent. For example, one should not have concurrent goals to go to a party and to stay at home – even though they could both be desirable.
  • Intentions: Intentions represent the deliberative state of the agent – what the agent has chosen to do. Intentions are desires to which the agent has to some extent committed. In implemented systems, this means the agent has begun executing a plan.
    • Plans: Plans are sequences of actions (recipes or knowledge areas) that an agent can perform to achieve one or more of its intentions. Plans may include other plans: my plan to go for a drive may include a plan to find my car keys. This reflects that in Bratman's model, plans are initially only partially conceived, with details being filled in as they progress.
  • Events: These are triggers for reactive activity by the agent. An event may update beliefs, trigger plans or modify goals. Events may be generated externally and received by sensors or integrated systems. Additionally, events may be generated internally to trigger decoupled updates or plans of activity.

Het BDI model is uitgedrukt in termen van EMont, uitgebreid met de volgende elementen:

  • mentale condities en emoties;
  • reflectie;
  • interactie met andere agents (actors, individuen).

Voor de sociale theorie is het niet strikt noodzakelijk het BDI model te gebruiken. Andere, soortgelijke modellen kunnen als alternatief worden gebruikt. Het BDI model is echter veelzijdig en heeft zijn waarde in de praktijk bewezen.

Mentale condities en emoties

De mogelijkheid tot handelen is deels afhankelijk van de emoties en de mentale condities van een individu. Hier is sprake van feedback-lussen, zowel negatief als positief. Bijvoorbeeld, is iemand door omstandigheden, zoals het verlies van werk, in schulden geraakt, dan kan dit een negatieve invloed hebben op de mentale conditie wat weer gevolg kan hebben op het adequaat handelen om iets aan die schulden te doen. Het ene gat wordt met het andere gedicht totdat het niet meer langer gaat. Vervolgens wordt als gevolg van aanmaningen een lichte schuld al snel een diepe schuld met nog meer negatieve consequenties voor de mentale conditie.

Reflectie

In het BDI model wordt een onderscheid gemaakt tussen intenties en maken en uitvoeren van concrete plannen die invulling geven aan de intenties. In het EMont model wordt dit verder uitgewerkt door een reflectieve component hieraan toe te voegen. Management wetenschap georiënteerde lezers zullen hier het Plan-Do-Check-Act/Adjust (PDCA) model in herkennen.

Twee truien voorbeeld hier uitwerken.

Wederkerige relaties en netwerken

Op individueel-niveau streeft een mens naar een acceptabel niveau van leven. Wat precies acceptabel is verschilt per individu en kan ook in de loop der tijd, bijvoorbeeld door ouderdom of ziekte, aan verandering onderhevig zijn. Op maatschappij-niveau streven we naar een welvarende maatschappij. Welvarendheid is een breed begrip. het kan slaan op economische voorspoed, maar ook op een prettig leefklimaat en een rijk sociaal en cultureel leven.

Het eerder gegeven voorbeeld van het maken schulden geeft aan dat mensen soms hulp kunnen gebruiken om op eigen kracht vervolgens de weg naar boven weer te vinden. Maar hulp krijgen impliceert dat mensen op e.o.a. wijze verbonden moeten zijn met de mensen en instanties in de maatschappij. Verbondenheid is hierbij een kernbegrip. Kort gezegd, men moet verbonden zijn om hulp te krijgen en indien mogelijk te geven. Nauw verwant aan het begrip verbondenheid zijn de begrippen vertrouwen en bewustwording. Deze laatste twee zijn voorwaardenscheppend voor het realiseren van verbondenheid, wat een connotatie heeft van elkaar begrijpen en de wens om in gezamenlijkheid te acteren.

Mensen zijn sociale wezens die bereid zijn elkaar te helpen. Door effectieve samenwerking is de mens uitgegroeid tot de succesvolste soort op aarde. (Succesvol in de zin van overleven en ontwikkeling, niet noodzakelijk in het succesvol beheer van schaarse middelen.) Helpen zit in ons DNA, enerzijds doordat helpen zin geeft aan het bestaan, wat een positieve uitwerking heeft op de mentale toestand en emoties van een mens, anderzijds heeft helpen ook een wederkerig, berekenend element in de zin van dat geven impliceert krijgen en vice versa.

Wederzijdse facilitatie uitgedrukt in verbondenheid is van essentieel belang voor een welvarende maatschappij waarin mensen op een acceptabel niveau kunnen leven. Mensen zijn in netwerken verbonden, zowel impliciet, zoals in families en expliciet op basis van gemeenschappelijk doelstellingen of interesses. Hoe meer overlappende netwerken, hoe groter de sociale cohesie. De overheid kan een actieve rol spelen in netwerkvorming door de juiste voorwaarden te scheppen dat netwerken ontstaan en in stand blijven en met name die netwerken die de sociale en culturele identiteit versterken, wat noodzakelijk is voor zelf-reproductie van een maatschappij.

Governance

Aandachtspunten:

  • Analogie maken met temperatuurregeling. Werkelijkheid is complexer (buitentemperatuur, weerhistorie, andere doelstellingen dan temperatuur zoals energiebesparing en behaaglijkheid). In het sociale systeem is het te regelen object de sociaal-culturele identiteit.Hieruit volgt een opmerkelijke conclusie dat niet de planning en uitvoering van een duurzaamheidsprogramma centraal staat maar juist de sociaal-culturele identiteit. Een duurzaamheidsprogramma is in deze optiek een middel, een middel om in gezamenlijkheid de goede dingen te doen en dat leidt tot versterking van de (breed gedragen) sociaal-culturele identiteit.
  • Regelkringen vertalen naar PDCA. Biedt mogelijkheden tot elimineren van de wij-zij tegenstelling door in gezamenlijkheid plannen maken (P) en evalueren/reflecteren (CA). Regelkringen (PDCA-cycli) zijn op vele schalen terug te vinden. Het governance model verschaft het raamwerk om op verschillende niveau's de dialoog te voeren. Hierbij dient te worden aangetekend dat het governance model geen prescriptief model is. Het is een logisch raamwerk dat op diverse wijze kan worden geconcretiseerd in organisatie)structuren.
  • Kolonisatie van de lifeworld. Lokale overheid hoeft niet worden gezien als onderdeel van het probleem (systeem), maar juist als onderdeel van de oplossing: versterken van de lifeworld door te wapenen tegen disruptieve (systeem) krachten (globalisering, instituten als bolwerken, etc.). Door de lokale overheid te incorporeren in de lifeworld wordt de wij-zij tegenstelling getransformeerd naar een ons verhaal. Merk op dat deze transformatie wel in bereik is op lokaal niveau, maar lastiger is te realiseren op provinciaal en nationaal niveau. (Het is een kwestie van schaal. De lijnen zijn korter op lokaal niveau. Een inwoner van een gemeente kan contact opnemen met een wethouder, maar niet met de minister-president.) Dit is een unieke kans. Veel taken worden nu gedelegeerd naar lokaal niveau, bijvoorbeeld de uitvoering van de WMO. Met deze delegatie volgt een geldstroom naar de lokale overheid. Dit is een krachtig middel om de negatieve invloeden als gevolg van globalisering en institutionalisering te neutraliseren. De burger staat er niet meer alleen voor, maar heeft de lokale overheid aan zijn zijde. (Ook een probaat middel tegen "fout" populisme.)

Pathologies resulting from the colonization of the lifeworld:

  • decrease in shared meanings and mutual understanding (anomie);
  • erosion of social bonds (desintegration);
  • increase in people's feelings of helplessness and lack of belonging (alienation);
  • consequent unwillingness to take responsibility for their actions and for socieal phenomena (demoralization);
  • destabilization and breakdown in social order (social instability).

De essentie

In de bovenstaande discussie zijn allerlei onderdelen van de sociale theorie benoemd. Deze onderdelen werken samen in een zichzelf versterkende en corrigerende loop. Het te sturen object is de (wenselijke) sociale-culturele identiteit: dit is wat we zijn, wat we willen en wat we doen op lokaal niveau. (We zijn op zoek naar wat mensen bindt op kleine schaal, niet naar iets abstracts als de Nederlandse identiteit.)

  • De sociale-culturele identiteit wordt (impliciet) bepaald door te leren uit concreet uitgevoerde projecten of initiatieven. Deze projecten en initiatieven zijn breed van opzet (met alle stakeholders), maar met focus (met een duidelijk afgebakend maatschappelijk vraagstuk) → afwegingskader wordt bepaald door de maatschappij als resultaat van samenleren uit projecten en initiatieven → nieuwe projecten en initiatieven worden gekaderd met als afgeleide, of juist primaire, doelstelling het versterken van de sociale-culturele identiteit.
  • Stabiliteit van de loop wordt verzekerd door altijd uit te gaan van:
    • individuele doelstelling: acceptabel niveau van leven;
    • samenleving/maatschappij: welvarendheid (sociaal, economisch, gezondheid, etc.);
    • → (moreel) kader voor bestuurders.
  • Alle stakeholders hebben een natuurlijke rol te spelen. De concrete projecten in de loop zorgen voor versterking, verankering en beter begrip in een ieders rol → overheid wordt hiermee onderdeel van de leefwereld (wat in een kleine samenleving beter past dan op grootschalig maatschappijniveau (provinciaal en landelijk)) → wij-zij tegenstelling wordt omgebogen in een ons-verhaal.
  • Het principe van breed, maar met focus zorgt voor een coherente maatschappelijke druk: stakeholders zijn op maatschappelijk vraagstuk (thema) met elkaar verbonden.

Het proces is bottom-up, breed, maar met focus en aansluitend op de leefwereld van de burger. Essentieel is hierbij de dialoog met elkaar te voeren en resultaten te evalueren. De dialoog met elkaar voeren, kritische vragen stellen, evalueren zijn skills die een aantal mensen in een samenleving moeten bezitten om het proces in goede banen te leiden. Merk op dat procesbegeleiding bij goed vertrouwen in elkaars rol en positie bij de lokale overheid kan worden belegd. Als dat vertrouwen in eerste instantie nog niet aanwezig is, dan zullen externe procesbegeleiders deze rol op zich kunnen nemen, totdat de overheid inherent als uitkomst van een aantal keren de procesloop te hebben doorlopen het vertrouwen heeft gewonnen als één van ons.

Sociale theorie als studieobject

De sociale theorie van de duurzame, samenlerende maatschappij zoals boven is beschreven is gebaseerd op jaren van veldwerk, maar zeker nog niet klaar. De theorie kan worden opgevat als een raamwerk waarmee concrete projecten en initiatieven worden voorzien van een theoretisch kader. De theorie is daarbij een een uitgangspunt, maar niet één die in beton is gegoten. Door concrete ervaringen zal de theorie worden aangepast en daarmee is de theorie naast uitgangspunt ook een studieobject.

Dit leerproces is in het onderstaande Learning for a User by a Methodology-informed Approach (LUMAS) (Zie ook deze uitgebreide SSM beschrijving en SSM boek (Peter Checkland and John Poulter, 2006)) diagram weergegeven. Het startpunt is de U (User) die onderzoek gaat doen naar een problematische situatie (maatschappelijk vraagstuk/thema). De geleerde lessen (L) kunnen en zullen leiden tot aanpassingen van de theorie (in het diagram de M van methodologie). Na het uitvoeren van een (fors) aantal onderzoeken zal het aantal aanpassingen van de theorie zijn geminimaliseerd. De theorie is dan volwassen.

LUMAS is een concrete invulling van abductie, een vorm van inductie en deductie gericht op innovatie.

LUMAS: Learning for a User by a Methodology-informed Approach

Inspiratie















Project summary

Start date: september 28, 2016
End date:



References


Project results and process





Sub projects


No sub projects identified yet.

Participants and students

Participant Role
Hans de Bruin Projectleider

No students included yet.

Sources

Sources created in this page

No sources added yet.

All sources

  Page name Title Author(s) Date
Bestand:Beknopte uitleg over systemisch werk.pdf Bestand:Beknopte uitleg over systemisch werk.pdf Beknopte uitleg over systemisch werk Nossent, S. en Wolff, F. december 12, 2017
PLG proces Resource Hyperlink 00210 PLG proces Corrinne Dekker mei 26, 2016
Franse Slag Mars Resource Hyperlink 00211 Franse Slag Mars Stichting Franse Slag Mars Kapelle februari 2, 2017
Verdraaide organisaties Resource Hyperlink 00300 Verdraaide organisaties Wouter Hart en Marius Buiting november 1, 2012
Autopoiesis Resource Hyperlink 00304 Autopoiesis Wikipedia december 20, 2017
Autopoiesis Resource Hyperlink 00305 Autopoiesis Wikipedia december 20, 2017
Bert Hellinger Instituut Resource Hyperlink 00306 Bert Hellinger Instituut Bert Hellinger Instituut december 20, 2017
Virginia Satir Resource Hyperlink 00307 Virginia Satir Wikipedia december 20, 2017
Francisco Varela Resource Hyperlink 00308 Francisco Varela Wikipedia december 20, 2017
Bert Hellinger Instituut Nederland Resource Hyperlink 00324 Bert Hellinger Instituut Nederland Bert Hellinger Instituut Nederland februari 16, 2018

Lessons learned

  Page name Title Summary
Mijn geleerde les LL Test Hans 1 Mijn geleerde les Ik heb veel van deze ervaring geleerd.